




Stable Diffusion + Flux Architected Epics
Architecting tomorrow's visuals with A1111, ComfyUI, and Flux - spanning high-fidelity cel-shading to cutting-edge photorealism. Slots available.


Classic Stable Diffusion interface for precision
Node-based workflows for complex generations
Next-gen model for photorealistic AI imagery
Custom models for unique styles and characters
Precise pose and composition control
Enhanced resolution and fine details
Dive into my gallery of AI-generated content, showcasing creative experimentation and technical innovation.

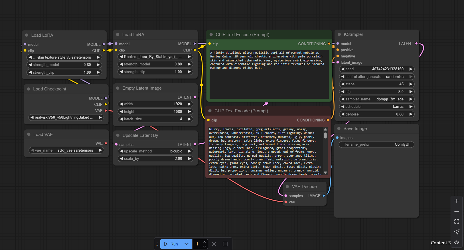
A highly detailed, ultra-realistic portrait of a 32-year-old non-binary with brown skin and brown eyes. They have a determined and focused expression, captured with cinematic lighting and realistic textures.

Hyper-detailed 8K realism of The Last of Us grizzled Joel Miller in worn flannel and jeans, salt-pepper beard framing hardened eyes mid-storytell, opposite scrappy Ellie in graphic tee gesturing wildly, rustic podcast table with infected sketches and clicker props, flickering lantern light with god-rays piercing fungal spore haze, photorealistic pores, scars, and freckles on sweat-glistened faces, razor-sharp expressions, volumetric atmosphere, shallow depth of field, RED Komodo 6K cinematic epic.

epic realistic astronaut free-falling into black hole event horizon, suit cracked with crimson plasma veins, face etched in determination under visor reflections of swirling galaxies, tactile skin sweat and stubble, high dynamic range cosmic abyss, photoreal masterpiece.

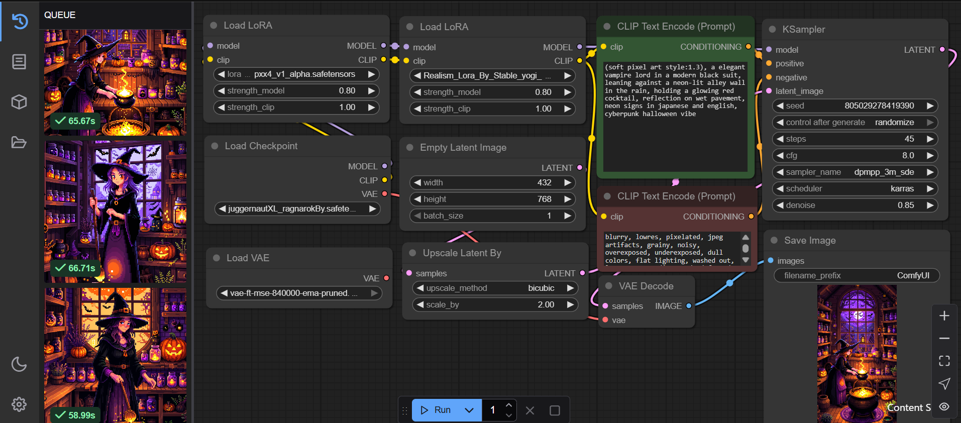
A peaceful pixel art scene featuring A young warrior and a white mage resting beside a crystal lake under a giant airship. floating islands, magical twilight skies setting, retro 16-bit pixel art style, bright and vibrant colors, serene and nostalgic atmosphere. cinematic composition, vivid color palette, nostalgic yet enchanted mood.

A highly detailed, ultra-realistic far portrait of a beautiful 25 year old tribe village member in the amazon rainforest. They have a intense battle-ready expression, captured with cinematic lighting and realistic textures.

ultra-detailed ff7 remake ps5 graphics in 7th heaven bar brawl, dynamic motion blur on fist, shattered bottles and wooden shards flying, hyperreal sweat on toned arms and black tank top, neon signs flickering, 8k realistic glass reflections and crowd chaos.

masterpiece, best quality, high resolution, 4k, highly detailed, 1girl, white hair, icy blue eyes, frost energy aura, (charging magic:1.2), frozen ruins, snow swirl, wind effect, glow particles, wide stance, long cape, cinematic depth, from below, fine lighting, dynamic composition.

A pirate ship battles a kraken in a stormy sea, cannons firing, waves crashing, treasure chests spilling gold — pixelated adventure scene, vivid blues and oranges, action-focused.
Battle-tested ComfyUI workflows - ready for deployment.






Educational resources to forging AI mastery.

Deep dive into which model reigns supreme for anime-style generations. Spoiler: it depends.

How to combine multiple LoRAs without destroying your image. Science-backed weights.

Optimize your node setup for lightning-fast iterations. No more waiting 5 minutes per gen.

Stop using generic negative prompts. Custom negatives = 10x better quality.

Why 3.5 is the magic number for Flux. CFG scale explained once and for all.

The most misunderstood setting in A1111. Master it or stay at 512x512 forever.
Delivering precision-crafted AI visuals that meet modern content demands - fueling audience growth and engagement at competitive rates.
Ready to weaponize AI art? Drop your brief. Let's make it iconic.